从新手的角度思考:PyCharm 2025.2 的安装和使用(图文详解)
本文介绍了文本编辑器的演进历程,从基础的Notepad到功能强大的IDE开发环境。重点讲解了Python集成开发环境PyCharm的安装与使用,包括官网识别、安装步骤、项目创建、虚拟环境配置等核心功能。文章还演示了代码编写、运行调试的基本操作,并对PyCharm的设置选项(如主题更换、解释器配置、版本控制等)进行了详细说明。通过对比不同编辑器(如Notepad、VIM)的特点,帮助读者理解现代ID
文本编辑器
文本编辑器经理了漫长的演化过程,如今已经变得五花八门了,广泛适用与各个用途。
Notepad
传统的 Windows 记事本既可以用来写日记也可以用来写代码,反正就是什么都要自己敲,如果有很多缩进的话,空格键和Tab键就要遭殃了。例如写完Python代码之后,要把.txt改成.py运行,如果报错了又要把.py改成.txt编辑,如果真有人这样做的话,那恭喜你具备了广大程序员都不具备的 “闲情雅致”。
VIM
用过 Linux 的读者对这个可能很熟悉,但我认为这对新手不怎么友好,特别是不熟悉命令行的。它把编辑代码和运行代码都集成到了命令行,没有了 Notepad 那种把后缀名改来改去的烦恼。
IDE
IDE(集成开发环境)负责提供程序的开发环境、代码编辑器、编译器、调试器和图形用户界面等工具,为开发者提供了一体化的开发软件服务套件。
IDE的主要功能包括:
-
代码编辑:提供语法高亮、自动补全、代码折叠等功能,使代码编写更加便捷和高效。
-
项目管理:支持项目的创建、配置和管理,包括文件结构、依赖关系、构建脚本等。
-
编译和构建:内置编译器和构建工具,可以自动或手动编译代码,生成可执行文件或库文件。
-
调试:提供断点设置、变量监视、单步执行等调试功能,帮助开发者定位和修复代码中的错误。
-
插件和扩展:支持插件和扩展的安装,以满足不同开发者的需求,如代码格式化、代码检查、测试框架集成等。
PyCharm 简介
PyCharm是一种 Python IDE(Integrated Development Environment,集成开发环境),带有一整套可以帮助用户在使用 Python 语言开发时提高其效率的工具,比如调试、语法高亮、项目管理、代码跳转、智能提示、自动完成、单元测试、版本控制。此外,该IDE提供了一些高级功能,以用于支持 Django 框架下的专业Web开发。
PyCharm 官网
看过我的 Python 安装教程的应该知道,我会让读者识别哪个才是官方网站,那么这一次我们再来一次,看看又有多少读者能选对呢?

图一

图二
根据以往的经验,那种没有图标,打着免费试用的标题应该是商业广告,所以图二展示的链接才是 PyCharm 官网。其实刚开始我也是这么认为的,直到后来我点进了图一的网站一看,哦~原来两个都是官网,只不过图二是境外官方版,图一是境内官方版,兄弟们选对了吗?
如果还有人不清楚选那个的话,那么就请通过我提供的 PyCharm 官网 进入,总之不能让盗版或者商业广告得逞。
Pycharm 官网首页如图所示:

点击 “下载” 可以看到:

是的,往期的 PyCharm 下载页面上面是专业版,下面是社区版。如今专业版和社区版统一了,就是先让你试用30天专业版,30天后如果没有购买许可证就自动转为社区版,所以我们可以直接下载。

PyCharm 安装
PyCharm 安装程序主页长这样:

直接下一步:

注意阅读一下图中我给大家注释的红色提示,选择好安装地址,直接下一步:

图中我标记了每个选项的作用(创建桌面快捷方式不用我解释吧),大家可以按需勾选,下一步:

这是安装过程的展示,中间我省略了一张在 “开始菜单创建快捷方式” 的截图,大家直接下一步就好。

如果到这里显示安装程序结束而且没有报错信息的话,那么恭喜你安装的非常成功。此时运行PyCharm 可以看到:

选择语言不用我说吧,当然如果有外国友人看到了这篇文章我还是贴心的标注一句,选择最合适自己的语言,然后鼠标左键下一个。Select the language that suits you best, and then left-click Next. 作者是不是很贴心,如果你也这么觉得那就点个赞支持一下。


PyCharm 使用
创建项目

这里简单的讲一下,直接新建脚本就是直接新建一个 Python 文件,但是我们应该适应项目式的开发,这会使你开发的项目管理起来更加的容易,而不是一堆松散的文件。

图中给大家做了很详细的注释,这里再详细讲述一下。项目venv 会创建一个虚拟环境,这个虚拟环境独立与我们电脑上真实的 Python 环境,这个虚拟环境是为该项目专门创建的,因此仅适用于该项目,我们在真实的 Python 环境中安装第三方模块完成后,还需要到我们的项目虚拟环境里面在安装一次。同样如此,我们在项目虚拟环境中安装第三方模块并不会影响我们的真实 Python 环境,也不会影响其他的项目虚拟环境。
创建完成后 PyCharm 的项目编辑页长这样:

在第一次进入项目的时候PyCharm会在右下角弹出这么一个提示:

对此我建议大家一定要排除文件夹,否者的话就有可能会出现你幸幸苦苦的写的项目被杀毒软件当成病毒直接给杀了,那岂不是有苦说不出冤大头了。
既然提到了这个问题我们就来谈谈它的解决办法,如果真有人的项目被Windows Defender等杀毒软件给杀掉了,那么我们可以去隔离区里面找找看,隔离区的路径是:
C:\ProgramData\Microsoft\Windows Defender\Quarantine
这个文件夹是高度受保护的,并且不会轻易通过文件资源管理器访问。即使你能够进入到该文件夹,你也可能无法查看或操作其中的内容,因为它们是以一种特殊的方式编码和存储的,需要特定权限和工具来解码。
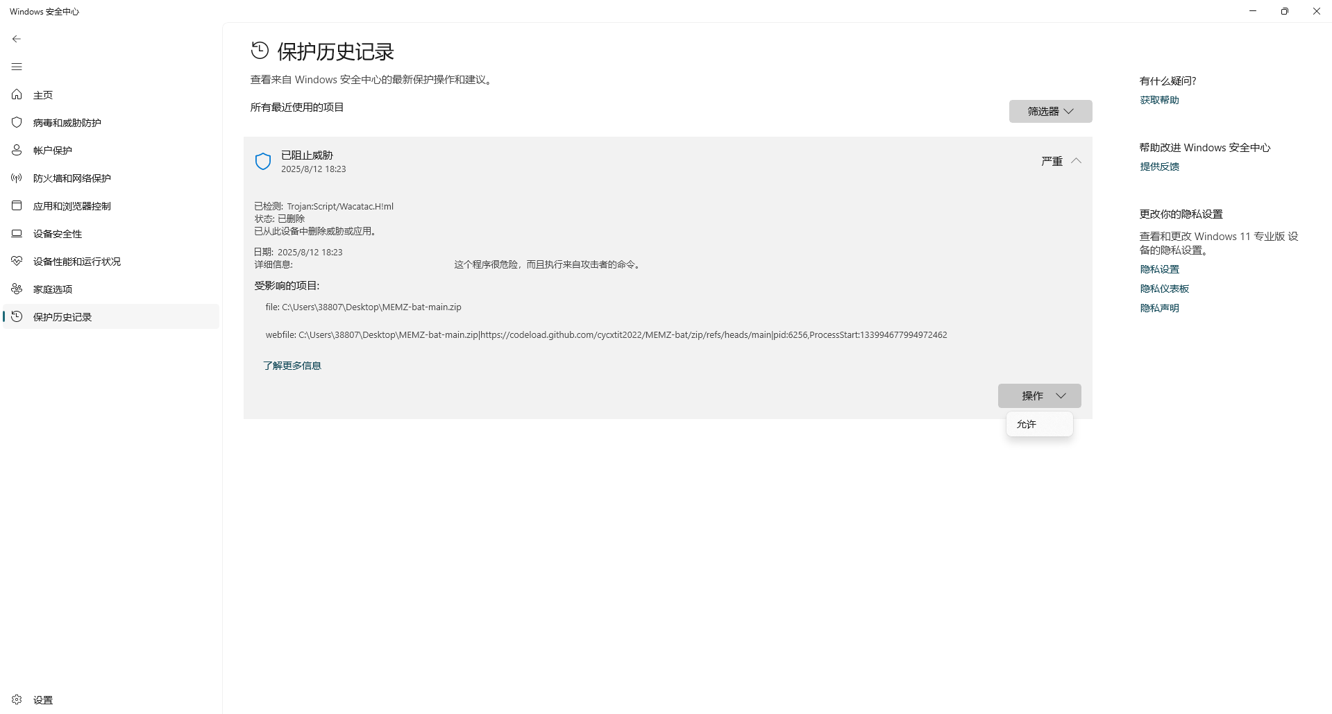
我们可以到保护历史记录中寻找,为了给大家生动形象的演示,我特意从GitHub上搞来了彩虹猫病毒样本。如图所示,病毒和威胁防护已经对我们发出了严重警告,我们可以选择允许在设备上来恢复文件。

同样,我们也可以在保护历史记录中看到。

通常情况下哪怕是病毒我们都可以强制恢复,但如果已经被删除了也不要报着侥幸心理,即使数据备份恢复工具给你找回来了,但前面提到它们是以一种特殊的方式编码和存储的,所以也只会是一堆乱码。
编写代码
首先,我们创建一个 Python 文件,如图所示:

给自己的 Python 文件取个名字:

这样一个空 Python 文件就创建好啦,效果如图所示:

让我们在 PyCharm 中编写一段 Python 代码测试一下:
# _*_ coding:utf-8 _*_
def main():
print("Hello World")
return 0
if __name__ == "__main__":
main()
代码一
别问我为什么要把输出 "Hello World" 这么简单的东西写这么复杂,其实是因为作者深受编写C++代码的熏陶,养成了函数式编程的好习惯,那么接下来我还是提供一个简单版。
print("Hello World")
代码二
运行项目
这两段 Python 代码的作用都是在控制台输出 “Hello World”,接下来我们运行当前文件:
如图,我们将运行main文件改为运行当前文件,这样在编写多个 Python 文件时就不用换来换去了,非常方便。

点击运行,可以看到效果如下图所示:
这是代码一的运行效果:

这是代码二的运行效果:

如果你的 Python 代码没有报错,那么恭喜你已经掌握了 PyCharm 的基础使用方法。
PyCharm 设置
请读者们根据图片提示,找到并打开设置。



外观
一般情况下设置的首页就是外观,如果非要找的话在这里:

大家可以根据自己的喜好,选择自己喜欢的主题,调整编辑器外观。
解释器
前面讲到,项目 venv创建了一个独立于真实 Python 环境的虚拟环境,通过 “设置-Python-解释器” 可以更改解释器或为虚拟环境安装第三方模块。

版本控制

通过Git管理项目,提交当前版本的项目,或者是恢复往期版本的项目,都可以通过Git快速实现。在没有接触复杂项目,或者是那种需要改来改去,结果又反悔了的项目之前,读者们可能感受不到Git到底有什么用,为了让读者们深刻认识到Git的作用,推荐大家去看看《史上最通俗易懂! 一文明白Git是干嘛的》,相信读者们看完一定会有所收获。
插件

插件也是PyCharm中重要组成部分之一,我们可以通过安装插件,获得我们想要的工具,协助我们的项目开发,PyCharm 在设置中提供了插件管理。
总结
本文到这里就差不多结束了,我们一直致力于为读者们打造幽默风趣的文章,使枯燥乏味的技术也变得生动形象起来,如果您也觉得本文写得不错,不妨给我们点个赞,让我们在下一次相遇。
更多推荐



所有评论(0)