Kurator如何用“一栈式“方案重新定义分布式云原生平台
Kurator是华为云开源的分布式云原生平台,通过整合Karmada、KubeEdge、Volcano等主流开源项目,提供统一的多集群管理、调度、流量治理和监控能力。其创新在于构建统一抽象层,引入舰队(Fleet)概念简化运维,实现开箱即用的多云管理体验。Kurator显著提升应用部署效率约50%,资源利用率15-20%,同时避免厂商锁定。作为云原生新手入门工具,Kurator降低了分布式环境的学
目录
前言
如果你正在考虑进入云原生领域,或者正在被多云、多集群管理的复杂性所困扰,那么Kurator绝对值得你关注。作为一名刚接触云原生技术的开发者,我在深入了解Kurator之后,深刻感受到这个平台对于简化分布式云原生管理的巨大价值。今天,我想和你分享Kurator的独特优势,以及它如何整合业界顶尖开源项目,为分布式云原生技术发展开辟新的可能。
一、Kurator是什么?解决了什么痛点?

1.1 云原生时代的"碎片化"困境
随着云原生技术的发展,CNCF Landscape图虽然繁荣壮观,但对开发者和运维人员而言,手动拼装Prometheus、Istio、Karmada、KubeEdge等组件并调试维护,就像在泥潭中跳舞。企业在实践云原生时面临三大核心挑战:
-
管理复杂度爆炸:多个集群分散在不同云平台、边缘节点,每个都需要单独配置和维护
-
技术栈集成困难:各类组件版本兼容性、配置冲突,集成成本极高
-
运维效率低下:需要在多个控制台之间频繁切换,缺乏统一视图
1.2 Kurator的解决方案:"一栈式"整合
Kurator是华为云开源的分布式云原生平台,于2022年6月正式发布,是业界首个开源分布式云原生平台。它通过集成Karmada、Volcano、Istio、Prometheus等主流开源项目,提供了统一多集群管理、统一调度、统一流量治理和统一应用监控能力。
Kurator的核心理念是不重新造轮子,而是站在成熟开源项目之上,通过提供统一的抽象层和开箱即用的特性,用户可以一键安装云原生软件栈。
二、Kurator集成的明星开源项目深度解析
Kurator的强大之处在于它精心挑选并深度整合了云原生生态中最优秀的开源项目。让我们逐一了解这些组件的价值。
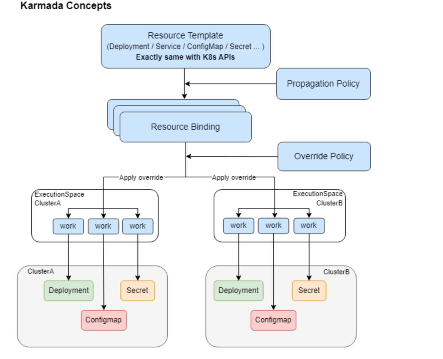
2.1 Karmada:多云多集群编排的"指挥官"
项目背景

Karmada是华为开源的云原生多云容器编排平台,继承并超越了社区Federation v1和v2的设计理念,于2021年正式发布,现已成为CNCF孵化项目。
核心能力
Karmada提供集中式多云管理、高可用性、故障恢复和流量调度等关键功能,兼容Kubernetes原生API,可实现从单集群到多集群的无侵入式升级。它的核心优势包括:
-
原生API兼容:无需修改应用代码,直接复用现有K8s工作负载
-
高级调度策略:支持集群亲和性、实例在多集群中的拆分调度和再平衡,以及跨区域、跨可用区、跨集群的多维高可用
-
故障自愈:当某个集群不可用时,自动将工作负载迁移到健康集群
在Kurator中的应用
Kurator利用Karmada作为多集群编排的核心引擎,实现了Fleet(舰队)概念的统一管理。以Fleet为资源管理单位,对分布式云提供统一的管理,同时允许每个集群保留特定的配置和策略。
2.2 KubeEdge:云边协同的"桥梁"
项目背景

KubeEdge是CNCF首个云原生边缘计算项目,也是业界首个云原生边缘计算框架,于2018年正式开源。
核心能力
KubeEdge的核心设计理念包括云边消息可靠性增强、组件轻量化以及边缘物理设备管理。主要特性有:
-
离线自治:边缘节点在与云端断开连接的情况下,仍然能够自主运行已部署的应用和服务
-
轻量化设计:KubeEdge自身组件占用已经能够减少至70M左右
-
设备管理:支持以云原生方式管理边缘物理设备
在Kurator中的应用
Kurator通过集成KubeEdge,将云原生能力延伸到边缘场景,实现跨云跨边的统一管理。这对于物联网、工业互联网等场景尤为重要。
2.3 Volcano:高性能工作负载的"调度大师"
核心价值
Volcano是面向高性能计算、大数据和机器学习等工作负载设计的批量调度系统。它提供:
-
Gang Scheduling:确保多个关联Pod同时调度,避免死锁
-
优先级调度:支持队列管理和资源配额
-
AI/大数据优化:针对分布式训练任务的特殊需求优化
在Kurator中的作用
对于需要运行AI训练、大数据处理等任务的企业,Kurator通过集成Volcano提供了企业级的批处理调度能力。
2.4 Istio:服务网格的"流量管家"
核心能力
Istio作为业界最流行的服务网格,提供:
-
流量管理:灰度发布、A/B测试、流量镜像等
-
安全通信:mTLS加密、访问控制
-
可观测性:分布式追踪、指标收集
在Kurator中的应用
Kurator提供统一流量治理功能,通过Istio实现跨集群的服务治理能力,让多云环境下的微服务通信更加可靠和可控。
2.5 Prometheus:可观测性的"千里眼"
监控方案
Kurator提供了一种基于Prometheus、Thanos、Grafana以及Fleet的多集群指标监控方案。具体架构为:
-
每个集群运行一个Prometheus实例收集本地数据
-
Thanos Sidecar将数据推送到远程存储
-
Thanos Query聚合所有数据并提供统一查询接口
-
Grafana连接到Thanos Query展示统一监控视图
这种方案解决了多集群监控的数据孤岛问题。
三、Kurator的创新优势:不只是简单堆砌
3.1 统一抽象层:化繁为简
Kurator最大的创新在于在各个开源项目之上构建了统一的抽象层。通过舰队管理,Kurator实现了统一的集群生命周期治理、统一应用分发、统一流量治理、统一监控和统一策略管理。
这意味着:
-
一致的操作体验:无论底层是什么技术栈,用户都通过统一的API和界面操作
-
降低学习成本:不需要分别学习每个组件的使用方法
-
简化运维:一个平台解决所有问题,而不是在多个工具间切换
3.2 开箱即用:快速落地
Kurator的设计理念强调开箱即用,用户可以通过简单的步骤快速搭建分布式云原生环境。这对于想要快速验证云原生价值的企业来说非常重要。
3.3 Fleet概念:更贴近业务认知
Kurator引入了舰队概念,以Fleet为资源管理单位,这对运维组织方式、权限模型与责任边界都有很大帮助。相比传统的"集群列表",Fleet提供了更符合业务逻辑的管理视角。
3.4 云厂商中立:避免锁定
Kurator的开源特性提供了极大的灵活性,允许企业根据自身需求进行定制,而不是被迫适应商业软件的约束。这对于多云战略尤为重要。
四、实际价值:数据说话
使用Kurator后的明显改善包括:应用部署和更新速度提高了约50%,整体资源利用率提高了15-20%,系统平均无故障时间显著延长。
这些提升来自于:
-
自动化程度提升:减少手动配置和人为错误
-
资源可见性增强:统一监控让资源分配更精准
-
配置一致性保障:统一策略管理减少了配置不一致导致的故障
五、给云原生技术发展方向的建议
基于对Kurator和整个云原生生态的观察,我对分布式云原生技术的未来发展有以下思考和建议:
5.1 标准化与互操作性应成为首要目标
现状挑战
当前云原生生态虽然繁荣,但各个项目之间的集成仍需要大量定制工作。不同厂商的实现差异较大,导致迁移成本高。
建议方向
-
推动接口标准化:参考Kubernetes和Karmada的做法,保持API兼容性
-
构建互操作性测试框架:确保不同组件之间能够无缝协作
-
建立认证体系:为符合标准的实现提供认证,帮助用户选择
5.2 边缘云原生需要更多关注
发展趋势
随着5G、物联网的发展,边缘计算场景越来越重要。KubeEdge等项目已经证明了云边协同的价值。
建议方向
-
轻量化持续优化:边缘设备资源受限,需要更轻量的运行时
-
离线能力增强:边缘网络不稳定,自治能力至关重要
-
边缘AI集成:将AI能力下沉到边缘,形成完整的边缘智能方案
5.3 可观测性需要全栈统一
现状问题
当前监控、日志、追踪往往是分离的系统,多云环境下更加碎片化。
建议方向
-
统一数据模型:参考OpenTelemetry的思路,统一可观测性数据
-
跨云关联分析:实现跨集群、跨云的端到端追踪
-
智能化运维:结合AIOps,实现异常自动检测和根因分析
5.4 安全应该内置而非外挂
重要性
分布式环境下的安全挑战更大,攻击面更广。
建议方向
-
零信任架构:默认不信任任何网络通信,全面采用加密和认证
-
统一身份管理:跨云跨集群的统一身份和访问控制
-
合规性自动化:内置合规检查,自动生成审计报告
5.5 开发者体验需要持续改进
用户视角
当前云原生的学习曲线仍然陡峭,开发者需要理解太多底层概念。
建议方向
-
更好的抽象:像Kurator这样提供更高层次的抽象,隐藏复杂性
-
图形化工具:提供更直观的可视化界面,降低使用门槛
-
智能化辅助:利用AI辅助配置生成、问题诊断等
5.6 成本优化应成为核心功能
现实需求
多云环境下的成本管理非常复杂,容易失控。
建议方向
-
细粒度计费:提供更精确的资源使用统计
-
成本可视化:实时展示各集群、各应用的成本分布
-
智能调度优化:根据成本因素进行资源调度决策
5.7 社区生态建设需要更加开放
生态价值
Kurator作为开放原子基金会首个分布式云原生项目,推动国内分布式云原生技术的发展,补充国内分布式云原生的生态。
建议方向
-
降低贡献门槛:提供更完善的文档和贡献指南
-
多样化参与方式:不只是代码,文档、案例、培训都是贡献
-
激励机制:认可和奖励社区贡献者
六、写给云原生新手的入门建议
作为同样在学习云原生技术的开发者,我想分享一些学习建议:
6.1 循序渐进的学习路径
-
基础篇:先掌握Docker和Kubernetes基础
-
进阶篇:了解服务网格、可观测性等概念
-
实战篇:通过Kurator等平台进行实际项目实践
6.2 善用开源社区资源
Kurator提供了丰富的学习资源:
-
GitCode镜像:https://gitcode.com/kurator-dev
-
介绍视频:https://bbs.huaweicloud.com/live/DTT_live/202308161630.html
这些资源可以帮助你快速上手。
6.3 动手实践最重要
理论知识固然重要,但云原生技术的精髓在于实践。建议:
-
在本地搭建一个小型的Kurator环境
-
尝试部署一些简单的应用
-
观察监控数据,理解系统运行机制
-
模拟故障,测试容错能力
6.4 关注技术发展动态
云原生技术发展迅速,保持学习的习惯:
-
关注CNCF项目动态
-
参与技术社区讨论
-
阅读优秀的技术博客和案例
七、结语:分布式云原生的未来已来
Kurator作为一个集大成者,展示了分布式云原生技术的美好前景。它不是简单地堆砌开源项目,而是通过精心的架构设计和统一抽象,真正实现了"1+1>2"的效果。
对于正在探索云原生技术的你,Kurator提供了一个很好的起点。你不需要从零开始拼装各种组件,而是可以在一个成熟的平台上快速实践和学习。
云原生的本质是让技术更好地服务业务,而不是为了技术而技术。Kurator的"一栈式"理念正是这种务实精神的体现。随着越来越多的企业采用分布式云原生架构,像Kurator这样的平台将发挥越来越重要的作用。
让我们一起拥抱云原生,用Kurator开启分布式云原生的探索之旅!
参考资料
-
Kurator官方文档:https://kurator.dev/docs/
-
Kurator GitHub:https://github.com/kurator-dev/kurator
-
Kurator GitCode:https://gitcode.com/kurator-dev
-
Kurator部署指南:https://kurator.dev/docs/setup/
-
Kurator介绍视频:https://bbs.huaweicloud.com/live/DTT_live/202308161630.html
更多推荐



所有评论(0)